View this email in your browser. Warning: Flashing Imagery
Welcome to the latest Python on Microcontrollers newsletter! Goodness it’s been a busy week! I wrote a blog post about an article where techbros were upset their $6,995 stereo receiver has a Raspberry Pi inside? Why, it’s a very capable digital streamer with solid support. Add some quality DACs and bingo. Or perhaps you’d opt for a Raspberry Pi Compute Module-based mobile phone?
There are some big software updates in the industry and of course much more about machine learning and Python. I did not cover the Clawdbot/Moltbot/Openclaw hysteria. Adafruit does have one “bot” on a Raspberry Pi 5 (not the usual mac Mini) and it’s interesting to watch, kill switch in hand. A bevy of articles this week covering a broad range of the Python ecosphere. Do skim and pick your favorites. And don’t miss the launch of the Artemis II rocket, sending four astronauts around the moon ala Apollo 8, happening in a few days. I was present for Artemis I, it was a sight! – Anne Barela, Editor
We’re on Discord, Twitter/X, BlueSky and for past newsletters – view them all here. If you’re reading this on the web, please subscribe here. Here’s the news this week:
An Open Source Smartphone Uses a Raspberry Pi Compute Module 5

The Spirit is an open source smartphone, built from available components. It prioritizes user experience, performance, control, repairability, innovation and privacy. Hardware-wise, it is centered around the Raspberry Pi Compute Module 5 and for schematics, PCB layout etc. the newest major release of KiCad is used. It includes 4 switches to turn off major components for privacy, and yes it has a headphone jack – Project, GitHub and YouTube. Via Hackaday and the Adafruit Blog.
Audiophiles Keep Finding Raspberry Pi Inside Hi-Fi Streamers Selling for Thousands

Audiophiles opening high-end music streamers have been finding something unexpected inside: Raspberry Pi boards. These boards are serving as the main computer in products priced from a few hundred dollars to nearly $7,000 – Headphonesty. Via Adafruit Blog
“In a modern system, the Raspberry Pi acts as a networked transport, so it’s not responsible for shaping the sound. Its job is simple. It pulls audio from streaming services or local storage, buffers it, and sends a bit-perfect stream over USB or S/PDIF.”
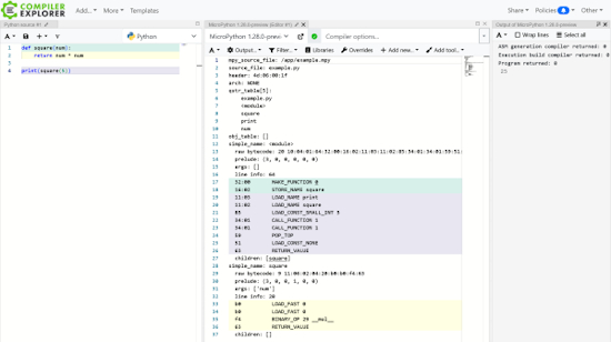
Compiler Explorer Now Supports MicroPython

Thanks to Anson Mansfield’s work, Compiler Explorer now supports MicroPython. It provides a tool to compile code and quickly see the disassembly, all from the comfort of a browser window – Compiler Explorer. Via MicroPython Meetup Notes.
Raspberry Pi OS Alternative DietPi Just Got a Big Update

DietPi is a popular Linux distribution for Raspberry Pi computers and other single-board computers. There’s a new major release out this week, though it comes with some bad news for systems that can’t be updated to Debian 12 or later versions – How-To Geek.
Kimi Code, an Open Source Python-Based Coding Agent

Kimi Code is an open-source coding agent under an Apache 2.0 License. It’s Python-based and integrates with VS Code, Cursor, etc. It can also be connected to OpenClaw (formerly MoltBot and ClawdBot). Costs apparently are lower than Claude Opus – kimi.com, Kimi Code CLI GitHub, and Connect to MoltBot. Via X.
A New Raspberry Pi Monthly Newsletter

The Raspberry Pi Industrial & Embedded Round-Up is a new newsletter published by Raspberry Pi – LinkedIn.
“This newsletter offers a concise snapshot. It focuses on recognizing what people are building, sharing progress as it happens, and showing why Raspberry Pi continues to be trusted as a long-term, compliant platform for industry.”
Particle is Being Acquired by Digi

Wireless microcontrooller board maker Particle is being acquired by Digi, home of the venerable XBee platform that started affordable wireless on microcontrollers – Particle.io. Via the Adafruit Blog.
PyCharm IDE for Python Development Just Got a Big Update

JetBrains dropped a major update for its Python IDE, PyCharm 2025.3.2. PyCharm and Google Colab are normally treated like separate tools, with the former PyCharm for that serious, heavy-duty local IDE power, and Colab for easy, GPU-accelerated cloud access. This update merges them – Yahoo Tech and JetBrains Blog. Download.
This Week’s Python Streams

Python on Hardware is all about building a cooperative ecosphere which allows contributions to be valued and to grow knowledge. Below are the streams within the last week focusing on the community.
CircuitPython Deep Dive Stream

Last Friday, Scott was testing CircuitPython with Zephyr native_sim.
You can see the latest video and past videos on the Adafruit YouTube channel under the Deep Dive playlist – YouTube.
CircuitPython Parsec

John Park’s CircuitPython Parsec this week is on N-Hop Cardinal Neighbors – Adafruit Blog and YouTube.
Catch all the episodes in the YouTube playlist.
CircuitPython Weekly Meeting
CircuitPython Weekly Meeting for January 26, 2026 (notes) on YouTube.
Project of the Week: A Macropad with an eInk Display

A macropad with a crisp eink display made with an Adafruit RP2040 Feather ThinkInk running CircuitPython – YouTube, Hackaday and Adafruit Blog.
Popular Last Week

What was the most popular, most clicked link, in last week’s newsletter? Printed circuits handbook.
Did you know you can read past issues of this newsletter in the Adafruit Daily Archive? Check it out.
New Notes from Adafruit Playground
Adafruit Playground is a new place for the community to post their projects and other making tips/tricks/techniques. Ad-free, it’s an easy way to publish your work in a safe space for free.

Getting my Fruit Jam Clock to Speak – Adafruit Playground.
News From Around the Web

The Linux Foundation is offering a FREE course on Porting Software to RISC-V – The Linux Foundation.

Raspberry Pi: How a $35 educational computer powers everything from personal electronics to enterprise products – FabScene (Japanese).

Stop blindly trusting GitHub Copilot: 4 reasons it’s failing as a coding agent – How-To Geek.

Starkpad is a gorgeous Stream Deck alternative using an Arduino UNO Q, STM32, and Xiao RP2040 with various programming including Python – hackster.io.

Mini Mochi Robot dances, reacts to touch, and adds playfulness to your workspace. The robot is built around a Wemos D1 Mini ESP8266-based development board programmable in MicroPython – hackster.io and YouTube.

Having Claude Code write MQTT test code for a Raspberry Pi Pico 2W in Python – Adafruit Blog

logicmso is an open source Claude Code skill which can analyze digital and analog captures from Saleae Logic MSO devices. It can decode protocols like UART, SPI, I2C from exported binary files. It’s coded in Python. It can be used when analyzing logic analyzer captures for CTF challenges, hardware reverse engineering, or protocol decoding – Adafruit Blog.

An ESP32-based person sensor, detecting slight movements with WiFi signals, using Python – GitHub and Hackaday.

A reminder that the Mbed Platform end of life in July 2026. The Mbed website will no longer be accessible, and its online build tools will be discontinued. Mbed OS will remain open source and publicly accessible, but it will no longer be actively maintained by Arm. You should consider an alternative like Zephyr, which is being worked on by MicroPython and CircuitPython. And note that certain Arduino platforms use Mbed, so they will lose support for their real-time operating system (RTOS). MbedTLS is a separate project and is unaffected by this end-of-life. – Adafruit Blog.

micropython-mock-machine is a MicroPython library that provides mock implementations of the machine module for unit testing. This library allows testing of MicroPython drivers and applications that use the machine module without requiring actual hardware. Mock implementations are provided for common peripherals like I2C, SPI, Pin, ADC, and more. Now under an MIT license – GitHub.

A MicroPython PacMan game implementation running on a Pi Pico 2 – YouTube and GitHub.

A desktop Pi Pico-based light box using CircuitPython – Reddit and GitLab.

Robin Reiter recently announced the update to his popular electronics manufacturing tool: Pixel Pump 2. Taking feedback from the first-gen model, Pixel Pump 2 improves many features, notably housing the device in a smaller, slicker package. One thing that hasn’t changed: MicroPython will continue to be used for the firmware – CrowdSupply. Via MicroPython January News.

Raspberry Pi OS comes with Git pre-installed. Initialize with “git init,” add with “git add,” and record with “git commit.” It allows you to “experiment without fear of failure.” With the peace of mind that you can always revert to a previous state, you can actively rewrite code – X.

Downloading bitmaps via WiFi with CircuitPython, saving to local files, and displaying using OnDiskBitmap – YouTube and Blog.

5 Stream Deck alternatives you can build yourself that cost half as much – XDA.

Picotronix is a low-cost Pi Pico 2-based test instrument powered by RP2350 – picotronics.com and Adafruit Blog. Via hackster.io.

How I turned a $15 Arduino into a security system, with data parsed by Python – DEV.

Five involved ESP32 projects you should try this weekend – XDA.

Adjusting detection logic for tissue extraction detection with MicroPython. “Graphing sensor values allows trends to be visualized, making the work more efficient” – X.

Five weird ways the Raspberry Pi has revived retro computer hardware – How-To Geek.

5 harsh realities that send Linux beginners running back to Windows – XDA.
New

ACEBOTT QD023 ESP32-based gesture control glove tracks finger movements with potentiometers. Programmable in a number of languages – CNX.

Raspberry Pi is continuing its expansion into hardware accessories and components. You can now get an official Raspberry Pi Flash Drive. It’s intended to be a boot drive for Pi boards, but you can use it like any other flash drive as well. The drives support SMART health reporting and TRIM operations, and they will enter low-power USB 3.0 mode when not in use – Raspberry Pi News and How-To Geek.

WIZnet announced their newest “chip-in-jack” product line — the ioPort series — with sales starting in mid-February. The ioPort family is designed to make Ethernet integration faster and cleaner by putting the network solution directly into a compact jack form factor. The WIZ-IP20 is a Serial-to-Ethernet converter built on W55RP20, and WIZ-IP55 integrates W5500 inside – WIZnet
New Boards Supported by CircuitPython
The number of supported microcontrollers and Single Board Computers (SBC) grows every week. This section outlines which boards have been included in CircuitPython or added to CircuitPython.org.
No new boards were added this week.
Note: For non-Adafruit boards, please use the support forums of the board manufacturer for assistance, as Adafruit does not have the hardware to assist in troubleshooting.
Looking to add a new board to CircuitPython? It’s highly encouraged! Adafruit has four guides to help you do so:
New Learn Guides

The Adafruit Learning System has over 3,200 free guides for learning skills and building projects including using Python.
ePaper Camera from John Park
Bass MIDI Stomp Box from Liz Clark
Color Sensing Music Player from Ruiz Brothers and Liz Clark.
CircuitPython Libraries

The CircuitPython library numbers are continually increasing, while existing ones continue to be updated. Here we provide library numbers and updates!
To get the latest Adafruit libraries, download the Adafruit CircuitPython Library Bundle. To get the latest community contributed libraries, download the CircuitPython Community Bundle.
If you’d like to contribute to the CircuitPython project on the Python side of things, the libraries are a great place to start. Check out the CircuitPython.org Contributing page. If you’re interested in reviewing, check out Open Pull Requests. If you’d like to contribute code or documentation, check out Open Issues. We have a guide on contributing to CircuitPython with Git and GitHub, and you can find us in the #help-with-circuitpython and #circuitpython-dev channels on the Adafruit Discord.
You can check out this list of all the Adafruit CircuitPython libraries and drivers available.
The current number of CircuitPython libraries is 552!
Updated Libraries
Here are this week’s updated CircuitPython libraries:
What’s the CircuitPython team up to this week?
What is the team up to this week? Let’s check in:
Dan
I’ve implemented essentially all the needed functionality in WiFi AirLift, and made a draft PR for people to test. There is a remaining problem with HTTP server polling failing after several minutes which still needs to be debugged. This may be a NINA-FW problem.
Tim
This week I’ve installed and have been trying out Moltbot (formerly known as Clawdbot) ed. now OpenClaw. The project started to pick up steam and go viral/trending over the past weekend. I’m experimenting with running it on a Raspberry Pi 5 instead of on the more typical Mac hardware.
After I got it up and running, I started connecting various bits of hardware and software to it so that it can sense and interact with the world in different ways. So far I’ve given it access to a TFT display, a temperature sensor, a USB camera, an espeak text to speech, and whisper-small speech to text. Now it can take audio input, speak out loud, draw on the display, and sense the temperature in the room. It has been fascinating and a bit crazy to see its ability to install and set up new capabilities for itself and document their usage it its memory files to remember them for use in the future. Here is a photo of it showing a depiction it drew of itself on the display.

Scott
This week I’ve switched off of Yoto hacking. (Though there is a PR open for it.) I’m now back to working on CircuitPython on Zephyr. I’ve been learning a lot about how to setup an LLM friendly task and tests tend to be a crucial part. So, I’m spending time setting up Zephyr’s native simulator, which runs natively in Linux. There is also BabbleSim built on top of it to simulate multiple devices talking over BLE or 802.15.4 (used by Thread). Establishing a way to test with this will help LLMs implement more in the Zephyr port and ensure things stay working as expected.
Liz
This week I’ve been documenting the MIDI Bass Synth Stomp Box guide. It’s based on the basyn project, which is a small adapter board that lets folks wire up vintage organ pedals to use as MIDI controllers. This build uses a Pico 2 and a Terminal Block PiCowbell with foot switches arranged like a piano keyboard to achieve the same functionality.
Upcoming Events

The next MicroPython Meetup in Melbourne will be on February 25th – Luma. You can see recordings of previous meetings on YouTube. The official January roundup is here.

PyCascades 2026 will be 20 March 2026 – 21 March 2026 in Vancouver, British Columbia, Canada – PyCascades 2026.
Other Events This Year
- PyCon DE & PyData 2026 will be 13 April 2026 – 17 April 2026 in Darmstadt, Germany
- The Open Source Hardware Association Open Hardware Summit is coming to Berlin, Germany on May 23rd and 24th, 2026.
- PyCon AU 2026 will be 26 Aug. 2026 – 30 Aug. 2026 in Brisbane, Australia
Send Your Events In
If you know of virtual events or upcoming events, please let us know via email to cpnews(at)adafruit(dot)com.
Latest Releases
CircuitPython’s stable release is 10.0.3 and its unstable release is 10.1.0-beta.1. New to CircuitPython? Start with our Welcome to CircuitPython Guide.
20260129 is the latest Adafruit CircuitPython library bundle.
20260127 is the latest CircuitPython Community library bundle.
v1.27.0 is the latest MicroPython release. Documentation for it is here.
3.14.2 is the latest Python release. The latest pre-release version is Python 3.15.0a5.
4,462 Stars Like CircuitPython? Star it on GitHub!
Call for Help – Translating CircuitPython is now easier than ever

One important feature of CircuitPython is translated control and error messages. With the help of fellow open source project Weblate, we’re making it even easier to add or improve translations.
Sign in with an existing account such as GitHub, Google or Facebook and start contributing through a simple web interface. No forks or pull requests needed! As always, if you run into trouble join us on Discord, we’re here to help.
39,144 Thanks


The Adafruit Discord community, where we do all our CircuitPython development in the open, reached over 39,144 humans – thank you! Adafruit believes Discord offers a unique way for Python on hardware folks to connect. Join today at https://adafru.it/discord.
ICYMI – In case you missed it

Python on hardware is the Adafruit Python video-newsletter-podcast! The news comes from the Python community, Discord, Adafruit communities and more and is broadcast on ASK an ENGINEER Wednesdays. The complete Python on Hardware weekly videocast playlist is here. The video podcast is on iTunes, YouTube, Instagram), and XML.
The weekly community chat on Adafruit Discord server CircuitPython channel – Audio / Podcast edition – Audio from the Discord chat space for CircuitPython, meetings are usually Mondays at 2pm ET, this is the audio version on iTunes, Pocket Casts, Spotify, and XML feed.
Contribute
The CircuitPython Weekly Newsletter is a CircuitPython community-run newsletter emailed every Monday. To contribute your content, please email your news to cpnews (at) adafruit (dot) com with information and link(s) to your content.
Join the Adafruit Discord or post to the forum if you have questions.